|
<< Click to Display Table of Contents >> Navigation: »No topics above this level« INTERACT file storage structure |
Like every computer program INTERACT has its own special directory structure to store certain program specific files and files containing user defined information. The specifics of the file types used by INTERACT are explained in Save your data, details about where INTERACT does expect those files can be found here.
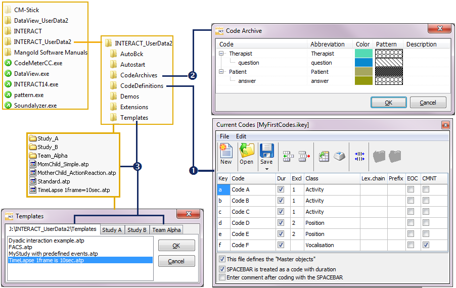
As stated before, it is possible to run INTERACT either from the hard disc if installed as a regular application or directly from its CodeMeter license key. The picture shows you the INTERACT file structure on this license key.
Your main concern should be the folder ..\Mangold INTERACT Data\, because most user defined data will be stored in there.
The location where INTERACT expects certain folders, depends on the way you start INTERACT:
| From the CodeMeter stick - If you start the application from your CodeMeter license stick (which is in fact a special kind of USB memory stick), INTERACT expects this INTERACT_UserData folder to be in the root directory of this stick (See picture). This will allow you to take your complete INTERACT application and its data with you, where ever you go, enabling you to proceed with your work on any up-to-date Windows PC. |
| From your hard disc - As soon as you run INTERACT from your hard disc, this user data folder is expected to be in the “Shared documents” folder. The structure within this folder will be exactly like on the CodeMeter stick. This ensures that your data will automatically be backed up if there is any automated back-up facility in your company or institute. |
Within this ..\Mangold INTERACT Data\ folder INTERACT expects user definable items like Templates, Code Archives and Extensions, also the automatic back up files will be stored here. All of those items NEED to be stored there, otherwise INTERACT will no be able to find them.
Open current User Data folder
If you want to examine the contents of the current user data folder and want to make sure you pick the right one:
▪Click General - Folder - User Data
to open the active ..\Mangold INTERACT Data\ folder.
The folder currently in use will be opened in a Windows Explorer window.
TAKE CARE: Make sure you make regular backups of the ..\Mangold INTERACT Data\ folder!
| TIP: | The INTERACT user data folder is also a good place to store your Code definitions and your INTERACT documents, although those files can be saved anywhere else! |

The picture shows the location of all the important INTERACT files. The image also shows screenshots of various important INTERACT dialogs and their reference to the INTERACT user data folder structure.
▪The Code definitions files hold the assignments between Observation Codes, Classes and physical keys of your computers keyboard. They are stored in the folder CodeDefinitions.
(This in NO must but a good place to store this information.)
▪The Code Archive files contain collected information about Classes and Observation Codes. Those files are stored in the folder CodeArchives
. All valid Code Archives need to be stored here, in order to be used by INTERACT.
▪The "template" files are used to define which Classes and other File properties a new document should have. They are stored in the folder Templates.
(This is a must for INTERACT to find this information.) Within this Templates folder a sub-folder structure can be freely defined. See Work with templates for details.
Note: It is possible to define a shared user data folder in a different location! For details please read the topic General settings.